KeyEngage

Desktopsoftware voor keywordresearch- en management om het opzetten en uitrollen van online PPC advertentie campagnes te vereenvoudigen.

Koppeling met Google, Overture en Yahoo research tools
Verwerkt en groepeerd snel grote hoeveelheden data
Ondersteuning voor diensten zonder API (regex)
Multi-threaded ontwerp
Exporteer eenvoudig naar Google Adwords
Bewaar/laad projecten
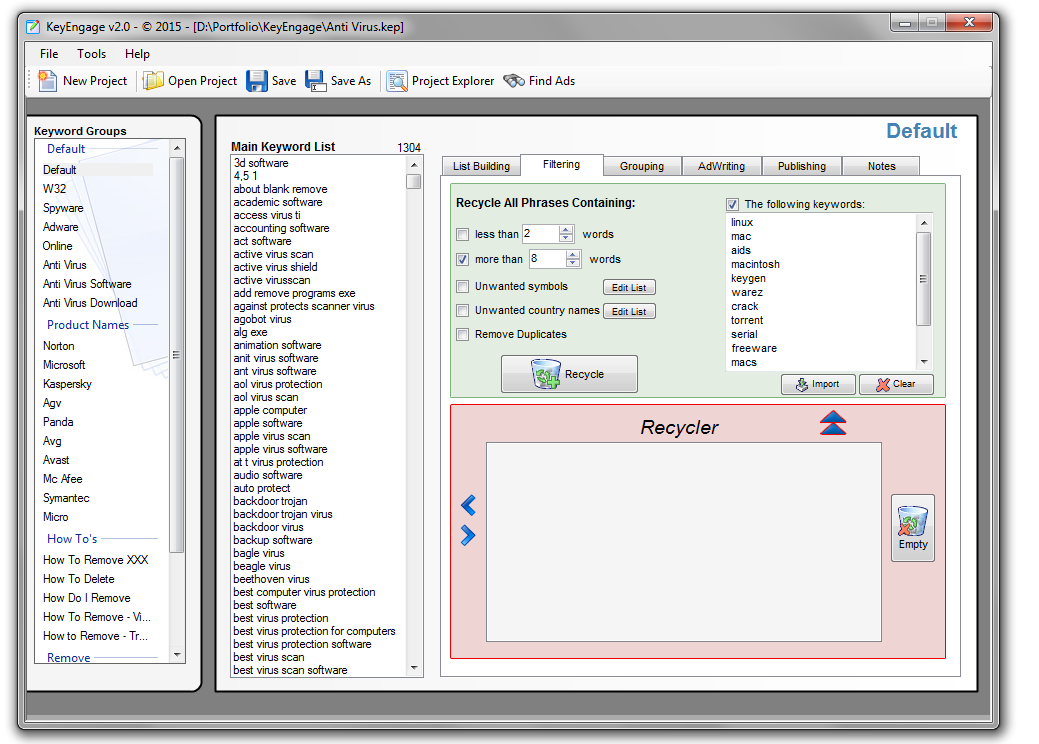
Vind en verwijder eenvoudig ongewenste keywords
Genereer automatisch misspellings (veel voorkomende plus 3 extra opties)

Uitdagingen:

  • Om snel relevante zoekwoorden in kaart te brengen was een koppeling nodig met diverse online diensten. Deze diensten beschikten echter niet altijd over een API en werden soms afgeschermd middels captcha codes.
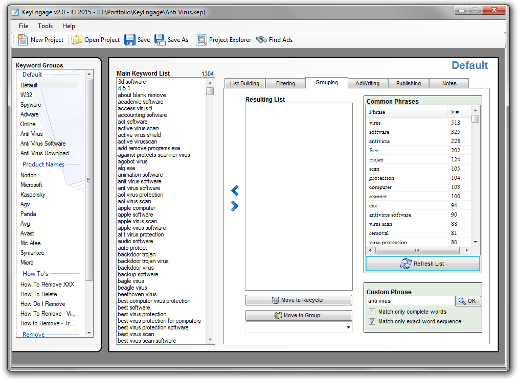
  • Het handmatig groeperen van grote hoeveelheden zoekwoorden in kleinere advertentiecampagnes was een langzaam proces. De uitdaging was om dit proces zoveel mogelijk te optimaliseren en vereenvoudigen, maar de gebruiker hier wel de controle over te laten houden.
  • De gebruiker moest de conceptcampagne eenvoudig en snel kunnen aanpassen, waarbij een helder interfaceontwerp een belangrijke rol speelde.

Implementatie:

  • Er is voor de diverse online diensten een interface in .NET gebouwd, waarbij gebruik werd gemaakt van regular expressions om resultaten direct uit HTML pagina's te halen. Eventuele captcha codes werden automatisch gedownload en aan de gebruiker getoond ter verificatie
  • Er is een algoritme geschreven, en geoptimaliseerd, om grote lijsten zoekwoorden efficiĆ«nt te analyseren. Vervolgens werden suggesties gegeven voor groeperingen, welk de gebruiker zelf verder kon toepassen en/of aanpassen.
  • De interface is ontwikkeld a.d.h.v. van de diverse standaard handelingen die altijd stapsgewijs plaatsvinden tijdens het opbouwen van een zoekwoordcampagne.

Een paar snapshots:

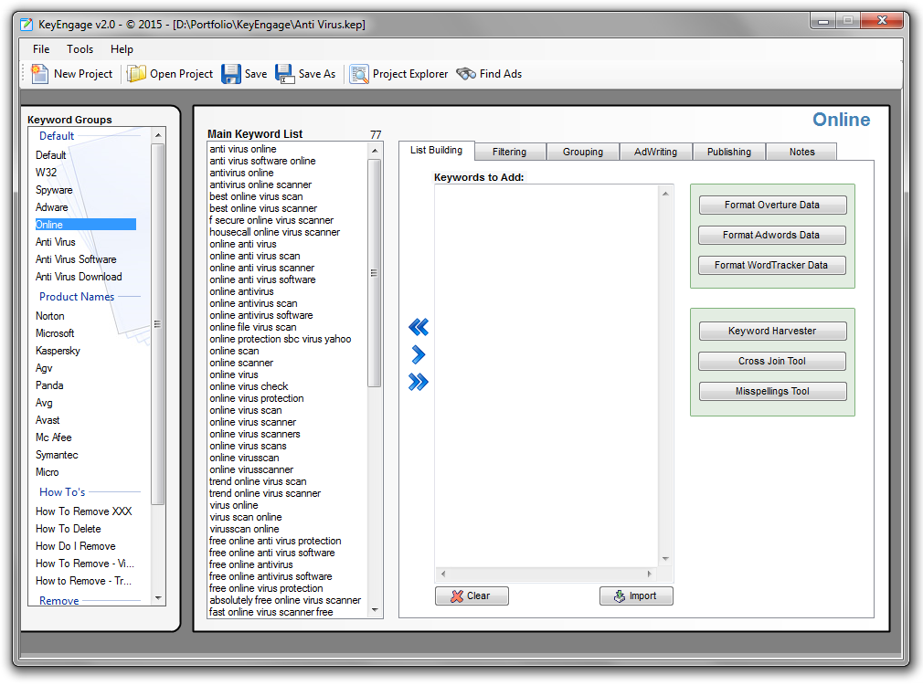
  • Verzamel en bouw een lijst van relevante zoekwoorden
  • Verwijder irrelevante en ongewenste zoekwoorden
  • Groepeer automatisch zoekwoorden in kleinere advertentiegroepen
  • Ontwerp advertentieteksten en bekijk huidige concurrentie
  • Exporteer eenvoudig naar advertentie platformen
  • Doorzoek gehele project, verwijder duplicates en exporteer alle negatieve zoekwoorden